Charge up your electrical diagnosis with even more wiring diagram interactivity!
Over the past few years, we’ve made significant and award-winning improvements to ProDemand in response to customer feedback, with a special focus on our wiring diagrams. Building on those enhancements, we recently announced even more time-saving features in ProDemand wiring diagrams.
With the latest software release, we’ve introduced exclusive new features to our Advanced Interactive Wiring Diagrams that make connectors, grounds and splices not only searchable, but also interactive. Now you can click to view related content within a wiring diagram or navigate from one diagram set to another.
We’ve made the challenge of navigating within a diagram set, or navigating from one diagram set to a completely different diagram set, as simple as clicking your mouse. It’s fast and easy to go directly to the specific system and traces for the particular component or trace you need.
Wiring Diagram Improvements Include:
- Automated redirect to another diagram within the same diagram set or a completely separate set of diagrams
- Dropdown history showing the previous 10 diagrams viewed in a session
- Connectors, grounds and splices are now searchable in 1Search
- Connectors, grounds and splices are now clickable links that take you directly to related content
- Enhanced interactivity within wiring diagrams
- New Wire-to-Wire navigation
Here’s what the new features look like in the software:
1 – Automated redirect to another diagram within the same set or completely separate set of diagrams.
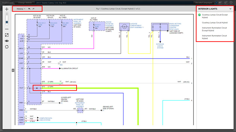
Many, if not all, wiring diagrams have redirects to another diagram within the set or to another set of diagrams that better serve that particular component and its traces. For instance, now with the hyperlinks in ProDemand, you are able to directly jump from diagram 1 of 7 to 5 of 7 and have the trace highlighted. It takes just one click to get to from 1 of 7 to 5 of 7 and then just one click to get back.
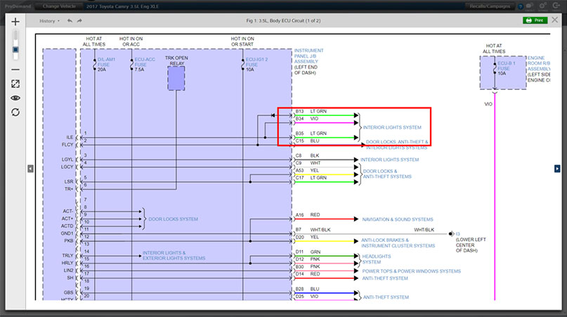
Arrowheads – Navigate from one diagram set to another diagram set
Arrowheads at the end of the trace are the visual cue that a trace is continued in more detail in another diagram set. Click the blue hyperlinked wiring system to be directed to the related diagram set.

Triangles- Navigate within a diagram set
The triangles within a diagram link to another diagram in the existing diagram set where the trace is continued. Click the hyperlinked wiring to be directed to the supporting diagram.

2 – Drop-down history of the last 10 wiring diagrams you navigated.
This allows you to quickly navigate back to a previous diagram using our history dropdown —that previous diagram is just a click away. Simply click a particular diagram shown in the drop down and you’ll go directly there. Simple and easy!

3 – Connectors, grounds and splices are searchable.
Type in the connector, ground or splice into 1Seach Plus, and you will be presented with any data we have for that item.

4 – Connectors, grounds and splices are now clickable links that take you directly to related content.
Click on any blue link and you will be presented with any data we have for that item.

The images below show the information returned when the user clicked on “Connector C275.”



5 – Enhanced Interactivity Within Wiring Diagrams.
Navigate between previously viewed diagrams via “Previous” and “Next”

With this release, we’ve taken the technology that powers the ProDemand wiring diagrams to yet another level, while still keeping the navigation simple and intuitive to help you easily and quickly find the exact information you need for an efficient and accurate diagnosis and repair.
6 – New Wire-to-Wire
ProDemand takes technicians to the specific wire in a companion diagram with the trace already highlighted. The history navigation arrows can easily take them back to where they started with the original trace highlighted.


With this release, we’ve taken the technology that powers the ProDemand wiring diagrams to yet another level, while still keeping the navigation simple and intuitive to help you easily and quickly find the exact information you need for an efficient and accurate diagnosis and repair.








