
With interactive features that allow seamless navigation between diagrams and procedures, the technician can trace circuits, identify faulty components, find proper repair procedures and get the vehicle back on the road faster.
As vehicles become more advanced, diagnosing electrical issues has become a whole new challenge for auto repair shops. Modern cars and trucks, especially electric vehicles (EVs) and those equipped with advanced driver-assistance systems (ADAS), are loaded with complex wiring and interconnected systems. For technicians, understanding and troubleshooting these systems quickly and accurately is essential to keeping vehicles running smoothly and minimizing downtime.
Mitchell 1’s Advanced Interactive Wiring Diagrams make it easier for technicians to navigate these complexities by simplifying the diagnostic process and speeding up repairs. Let’s dive into the value of wiring diagrams, the challenges they address, and how Mitchell 1’s solutions help technicians stay ahead.
Why Wiring Diagrams Matter in Today’s Vehicles
Think of a vehicle’s electrical system as a spider web of wires, components and circuits, all working together. When something goes wrong — whether it’s a malfunctioning sensor, a blown fuse or a bad ground — technicians need a map to figure out where the problem is. That’s where wiring diagrams come in.
Wiring diagrams provide detailed illustrations of how every electrical component in a vehicle connects to others. These diagrams are essential because they:
- Help Identify Faults: By following the flow of electricity, technicians can track down exactly where a problem is occurring.
- Save Time: Instead of guessing or tearing apart different systems, technicians can use diagrams to quickly focus on the source of the problem.
- Reduce Errors: A clear understanding of the wiring prevents unnecessary repairs and replacement of parts that aren’t actually faulty.
The Growing Challenge: EVs and ADAS Systems
Today’s vehicles are more high-tech than ever. EVs have fewer moving parts than traditional gas-powered cars, but they come with highly complex electrical systems that require specialized knowledge. On top of that, ADAS-equipped vehicles rely on an array of sensors, cameras and control modules that communicate through intricate wiring networks.
EV Challenges:
- High-Voltage Systems: EVs operate with high-voltage battery systems that require extra care and specialized tools.
- Different Diagnostics: Diagnosing EVs involves analyzing data from specialized software, which is often unfamiliar to traditional mechanics.
ADAS Challenges:
- Interconnected Systems: ADAS features like lane departure warnings and automatic braking rely on multiple systems working together. If one sensor goes down, it can affect the entire system.
- Complex Wiring Paths: Diagnosing issues often means following wires across multiple diagrams, which can be time-consuming and confusing.
How Mitchell 1 is Changing the Game with Interactive Wiring Diagrams
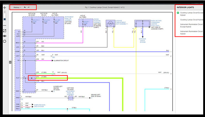
Mitchell 1 has transformed how technicians approach wiring diagrams with its Advanced Interactive Wiring Diagrams. The award-winning diagrams are among the key features within our ProDemand repair information, which now covers 98% of all electric and hybrid vehicles on the market.
The wiring diagrams provide intuitive navigation and interactive features that make troubleshooting easier and faster. Here’s how:
Wire-to-Wire Navigation
Traditionally, when a wire connects to another diagram, technicians had to manually search for that diagram, which wasted valuable time. Now, with Mitchell 1’s wire-to-wire navigation, technicians can jump between diagrams with a single click. This keeps the focus on the problem without losing track of where they started.
Benefit: Seamless navigation saves time and eliminates confusion.

Searchable Connectors, Grounds and Splices
Mitchell 1 makes it easy to locate connectors, grounds, and splices by allowing technicians to search for them within the diagrams. Once located, they can click on the relevant area and instantly access related repair information, including connector views and replacement procedures.
Benefit: Faster access to critical information means less time spent hunting for details.

Interactive Component Links
Each component in the diagram is an active link that leads directly to detailed information. Need to know where a sensor is located? Just click on it in the diagram and the system takes you directly to the relevant service information.
Benefit: Instant access to component data increases efficiency.

History Access for Quick Navigation
Technicians can view up to 10 previously accessed diagrams, making it easy to jump back to a previous diagram without losing progress. This is especially helpful when diagnosing complex electrical issues that require checking multiple diagrams.
Benefit: No need to retrace steps — just jump back to where you left off.

Real-World Impact: Saving Time and Improving Accuracy
In the fast-paced world of auto repair, time is money. Shops need to get vehicles back on the road quickly to keep customers happy and minimize downtime. With Mitchell 1’s interactive wiring diagrams, technicians can:
- Speed Up Diagnosis: Quickly jump between diagrams and pinpoint issues without wasted time.
- Reduce Misdiagnosis: Detailed diagrams reduce the risk of overlooking small but critical details.
- Stay Current with New Technology: Mitchell 1 continuously updates its information to reflect new models, EVs, and ADAS technologies, ensuring technicians have the most accurate data available.
Mitchell 1’s ProDemand repair information takes these wiring diagrams to the next level. The web-based platform provides step-by-step diagnostic procedures, making it easier for technicians to identify and fix issues — even on the most complex vehicles.
Key Features:
- Highlighted Circuits: Automatically highlights related circuits to make tracing easier.

- Full-Screen View: Scale diagrams for a clearer view without losing context.
- Code-to-Component Search: Enter a diagnostic trouble code (DTC) and go directly to the wiring diagram associated with the issue.
Staying Ahead in an Evolving Industry
As EVs and ADAS-equipped vehicles become more common, technicians need to stay ahead of the curve. Mitchell 1’s continuous updates ensure that their wiring diagrams and repair information remain accurate and relevant. This helps technicians provide top-notch service while adapting to the latest advancements in vehicle technology.
The Bottom Line: Why Mitchell 1 is the Go-To for Wiring Diagrams
In today’s automotive landscape, it’s essential for technicians to have tools that make their jobs easier and enhance accuracy. Mitchell 1’s Advanced Interactive Wiring Diagrams provide everything technicians need to efficiently diagnose and repair even the most complex electrical systems.
By making wiring diagrams more interactive, intuitive and searchable, Mitchell 1 is helping technicians save time, reduce errors, and stay current with emerging technologies.
Whether you’re working on a traditional gas-powered car, a cutting-edge EV, or a vehicle equipped with advanced ADAS systems, Mitchell 1’s wiring diagrams ensure you have the information you need — right at your fingertips.







